exagear模拟器手机版是一款系统工具,用户可在此分享游戏资源,体验河南丝带来的各种意想不到的射击乐趣。其全名为exear,为用户提供意想不到的全新移动虚拟空间,旨在让安卓设备用户体验经典PC游戏。用户可先将资源存放于虚拟空间内,在这个绿色模拟空间中安心使用。该模拟器由俄罗斯创业公司Eltechs发布,致力于打造专业、稳定、强大的模拟器产品。另外,喜欢exagear模拟器手机版的用户,欢迎前来体验!
1、exagear配备多个游戏数据包,借助手机就能轻松操作,在您获取电脑数据后,可体验更全面的功能,实现快速安装与丰富玩法;
2、各种工具的巧妙组合让您体验更优质的游戏乐趣,这里的玩法齐全的工具也更为轻松,享受精彩的游戏过程,快速安装体验游戏;
3、手机上可以为大家更多功能,通过其中的数据包提供有效辅助,安装体验电脑游戏的同时让大家感受到令人感叹的游戏体验。
1、首先处理压缩包;
2、安装exagear安卓模拟器手机版;
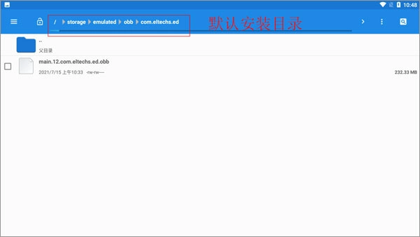
3、在文件管理里面找到“main.12.com.eltechs.ed.obb”;
4、把“main.12.com.eltechs.ed.obb”移动到exagear模拟器安装目录下;
默认安装目录【storage/emulated/obb/com.eltechs.ed】
5、游戏,解压游戏到手机内存的exagear目录下,没有自建;
6、启动应用程序,第一次加载可能较长慢慢等待,如果出错请重复上面几步!进入后选择自己要玩的游戏;
1、丰富的游戏选择,可以在这里挑选丰富的游戏类型,您可以感受到不一样的游戏乐趣,探索丰富游戏模式;
2、在手机上也可以体验端游的乐趣,通过尝试到模拟的乐趣,感受端游的激情,重温当年电脑玩游戏的兴趣;
3、操作模式简单,可以获得更多游戏乐趣,通过安装教程解压并体验,一键即可和安装游戏。

1、可在不同的模拟器之间切换,找到相应的游戏内容,找到自己喜欢的游戏,轻松在线玩游戏更轻松;
2、用户可以支持网络游戏的互动,可以使互动游戏更加有趣,并且可以更好地体验极快的安装服务;
3、可采用手柄连接使用,通过手柄的操作,可更好地展示自己的各种特技,自由操作,营造更好的体验感;
4、设置功能丰富,用户可根据自己的游戏需求自由设置操作体验,多种不同的功能可让您自由设置。

1、丰富的游戏选择,可以在这里挑选丰富的游戏类型,您可以感受到不一样的游戏乐趣,探索丰富游戏模式;
2、在手机上就可以运行电脑游戏,其中还包含了很多游戏数据包,大家安装后就可以玩这些电脑游戏了;
3、经典电脑游戏通过模拟器的能力都可以通过手机游戏来体验,在掌上感受精彩电脑数据,提供齐全的安装功能;
4、这里有齐全的安装玩法,通过键盘灯以及各种工具等为大家设置一些巧妙的工具,让您体验起来更加轻松快速;
5、在手机上也能体验端游的乐趣,借助模拟功能带来的趣味体验,感受端游特有的激情氛围,重温当年用电脑玩游戏时的那份兴致。
V : 3.5.0
修复权限bug失败问题